Wouldja Look at That?
When business productivity and information accuracy are desirable goals, few things are more cringe-inducing than a bad user interface. We"ve all seen them"whether it's a flat, boring DOS prompt or a crowded, multitabbed application, one look and you just know nothing's going to get done. Conversely, a good interface does more than let a user get the job done; it practically draws that user deeper in, compelling more input of data -- and better use of knowledge -- than a so-so interface would.
The trick is, not everybody has the same concept of what an application interface should look like to meet those needs. Where one designer feels a sparse screen with toolbar buttons is the right approach, another prefers multiple tabs and contextual menus. Some expect users to learn a slew of keyboard shortcuts, while others act like the keyboard is pass". The graphical user interface (GUI) has led to more than a few rather graphic comments when usability doesn"t meet expectations.
Looking in the Wrong Place
Before beginning any discussion of what's being done with CRM GUIs, maybe it's worth asking why anything should be done at all. Not just CRM, but the entire software playing field has changed since the days when we first left the command prompt in favor of windowed environments. (See sidebar, "A Brief History of the GUI.")
"Isn"t it time to think beyond the visual design of a UI?" asks Denis Pombriant, founder and managing principal of Beagle Research Group, a CRM consultancy. To Pombriant, an industry veteran, the UI is one of the last vestiges of client-server architecture, where standardization of design was, well, standard. We"ve moved on; many CRM users these days don"t even use Windows-based apps because they desire mobility without relying on Windows Mobile devices. "Possibly the big design flaw is trying to make a single design that supports the call center agent and the mobile sales rep," he adds.
Pombriant admits that there are good designs out there, and some bad ones too. ""Bad" might include Microsoft, which is trying too hard to make Outlook relevant to their customers and thereby extend its life," he says. Good design, he suggests, might be found on the PDA, "especially from companies that have given up the idea of trying to cram all of CRM onto the small device. Instead, these vendors are trying to figure out what to leave in and, importantly, what to leave out." On the other hand, he says, "great design might be coming from guys who have given up on the visual to concentrate on the audible. We could be at the point of diminishing returns where we're not going to improve the visual interface a lot"for a while at least"but voice is a new territory." According to his firm's research, the cellphone, not the laptop, is the most valuable possession on the road, where salespeople'major users of CRM"do some of their most important work. "A UI that lets the rep dictate notes and kick off workflows is where I think we're going. I recently saw Ribbit for Salesforce.com, which offers this UI and a developer's [software development kit] for embedding voice into the UI. Now that's powerful."
Looking into the Matter
That said, there's still a lot of innovation happening in the visual presentation of CRM systems, whether on mobile devices or desktops. But good UI design has to be more than just pretty pictures, doesn"t it?
'many CRM systems are designed by tech geeks who understand how databases work; therefore, the logic of how everything is displayed and the navigation makes sense"to a database guru," says Edward Siegel, director of marketing for SuperOffice CRM, a system for small and midmarket businesses. "We have to remember that the users of a CRM system are not usually IT experts. They are salespeople, customer service reps, and other nontechnical users."
Siegel's experiences as an integrator and businessperson have taught a lesson that many of his peers would agree with: "Any time spent learning a system or struggling to use a system is time that your sales force is not out selling," he says. "This is obviously counterproductive to the goals of CRM. A well-designed system should require little user training. If the users understand the capabilities and the system is designed well, they should be able to find their way around the system with little effort." So what's good design?
Ranting about Rave
One exciting project is Rave, Entellium's CRM suite. Paul Johnston, the company's chief executive officer and cofounder, has created an extremely attractive product that also works"and makes users want to work as well. (See below for a snapshot.) Rave's guiding principle is gamer-influenced design (GID), an idea developed by Johnston. "Gamer-influenced design started two years ago when my kids asked me to play [the Xbox console game] Call of Duty with them," he recalls. "They had called in air support within 30 seconds, and completely blew me away with an air strike while I was still figuring out what was going on. They had an instinctive grasp of using two hands to quickly master deep functions in gaming, quickly and easily, with no training." When he came across some research by the Entertainment Software Association (ESA) about the large numbers of adults playing computer games, he knew he was onto something. (See stat box, "The Real Gaming Industry," page 32, for more current research.)
"Game interfaces have advanced much faster than business software interfaces, and CRM has lagged general business design," Johnston says. Games are just as much about form as function; business software has traditionally focused entirely on the latter. GID turns that around with a simple concept: "Better decision-making through presentation"pictures are more expressive than words and charts."
Ranking is another place where GID is having an influence on Entellium Rave. Look at most multiplayer games and you"ll find a fair amount of competition, even in games where cooperation is key. For example, the Xbox Live gamer network includes a list of achievements and scores for various games. This inspired another feature for Rave. "What if we could allow our customers to anonymously compare and rank performance?" Johnston asks. Rather than comparing to a broad list of businesses in your general field, Rave lets you get more specific, and therefore more relevant, comparisons. "A company that sells into restaurants and caterers, with $5 million revenue and 10 salespeople, could benchmark itself against similar companies, without giving anything away."

Shifting the Perspective
Few people would fault the functionality of applications from SAP, but equally few showed much love for the previous interface, called simply SAP GUI. The company announced a new Web-based approach to visual design based on SAP BusinessOne (see "SAP's Year-End Model Sports a Facelift," December 4, 2007), and the results have met with positive reactions. "There were certain nasty comments about our previous UI," says Florian Weigman, chief solution architect and vice president of SAP AG. "We took user feedback and revamped the interface with these comments in mind." (See page 31 for a before-and-after comparison of the two.)
Weigman's vision for SAP's new GUI combines utility and clarity, but doesn"t sacrifice presentation. "The UI is intended as an overview; the personalization options are important, but they must fit within the business needs while fitting to user work style," he says. "The new UI is about providing the end user with the best possible experience using highly interactive widgets and Web 2.0 concepts, optimized for a PC/laptop form factor. In the area of mobile apps the form factor is radically different, so in this case we are partnering with [Research in Motion] to bring SAP CRM to the end user with native BlackBerry applications."
Despite the improved UI and its customizability, at heart SAP's CRM products are still all business. "At the end of the day, we weren"t focused on the user group, but on business needs," Weigman says. "The new UI supports different flavors, but allows density of information. There can be lots of info, but that's not always what the user needs. So we support a highly flexible UI."
That flexibility comes from SAP's new browser-based interface. Some"including Entellium's Johnston, whose Rave product is not delivered in the software-as-a-service model"would argue that the browser's flexibility is a tradeoff with installed software's depth and power. Weigman is ready to let agility rule the day, as new Web technologies continue to appear. "If I had no boundary, I would give the browser more capability," Weigman says. "But we are prepared to switch paradigms as needed."
The View from the Road
Since Weigman mentioned BlackBerry, what about mobile? In addition to perennial favorite RIM BlackBerry (see image, left), businessfolk use many other handheld devices when on the road, or even when at their desks. Palm Treos, Windows Mobile devices, smartphones, and now the Apple iPhone all have carved space for themselves in the business mobility arena; each has its own requirements. How does a designer cope?
For that, we turn to one of CRM's 2007 Rising Stars, iEnterprises. The company, a developer of mobile CRM and sales force automation applications for BlackBerry and Windows Mobile devices, gets its GUI direction from Chief Software Architect John Carini. More so than with a desktop or laptop computer, Carini says, mobile devices need clarity to account for the small screen and limited navigation options. "The key is an intuitive interface"it should look great, but also be usable," he says. "When I open the application, it should be immediately clear what to do and how to do it."
The spatial limitations of a mobile device can actually be seen as a strength by those -- often salespeople -- who rely on the devices. "With mobile, you get all your information in one place, so apps should be customizable and configurable"put what you want on the screen," Carini says. In other words, consulting the users to find out what they want is a must. "A big part of our UI is created by the customer, which is important because every company is different."
Another important concern when designing for mobile devices is what the device's own physical design calls for. "You should create your applications using the underlying technology of the device -- you can't build a client to cover all bases," Carini says. Still, some concepts are constant across all platforms, mobile or not. 'minimize clicks in the workflow," he suggests. "Give as much information as you can without overloading the user. Information literally should be one click away."
The New Big Picture
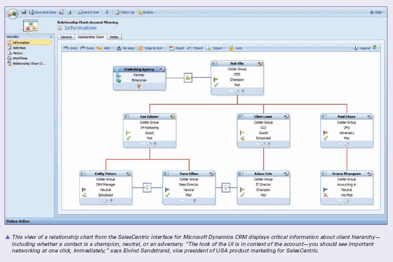
"Business software has a dismal adoption rate, because nobody in design thinks like a sales guy who wants to do something on one screen in five seconds, not six screens in a minute," says Eivind Sandstrand, vice president of USA product marketing for SalesCentric, a Microsoft Dynamics partner specializing in visual relationship networking.
"Many vendors' designs, at best, give the equivalent of drawing an organizational chart on a napkin," Sandstrand says. SalesCentric makes customers" organizations much more transparent for salespeople. "Our concept is pervasive CRM visualization," Sandstrand says. "The look of the UI is in context of the account -- you should see important networking at one click, immediately." (See the screenshot, above, for an example.)
Instant access to a display of client-hierarchy info may not seem exciting, but what SalesCentric does is at the heart of CRM. "You can get salespeople to work deals better," Sandstrand says. "Even half a deal extra per customer per year -- on average, obviously -- is a big addition to the bottom line for free." Plus, he adds, it's a natural way to work. "Clicking open another screen or list isn"t visual -- and so much of perception is visual."
SIDEBAR: The Real Gaming Industry
Some relevant facts from the Entertainment Software Association (www.theesa.com).
- Sixty-seven percent of American heads of households play computer and video games.
- The average game-player is 35 years old and has been playing games for 12 years.
- The average age of the most frequent game-buyer is 40 years old. In 2008, 96 percent of computer game-buyers and 86 percent of console game-buyers were over the age of 18.
- In 2007, 26 percent of Americans over the age of 50 played video games, an increase from 9 percent in 1999.
- Thirty-five percent of parents say they play computer and video games. Further, 80 percent of gamer parents say they play video games with their kids. Sixty-six percent feel that playing games has brought their families closer together.
- Forty percent of all game-players are women. In fact, women over the age of 18 represent a significantly greater portion of the game-playing population (33 percent) than do boys younger than 18 (18 percent).
- Forty-nine percent of game-players say they play games online at least one hour per week.
- Thirty-six percent of heads of households play games on a wireless device, such as a cellphone or PDA, up from 20 percent in 2002.
SIDEBAR: A Brief History of the GUI
Either because it is lost to history or because of weak research skills, the original coinage of graphical user interface (GUI) is a bit hazy. Many would point to the early-1970s work of Alan Kay and the engineers at Xerox Palo Alto Research Center (now known as PARC) as the source, but it's the work of computing pioneers such as Douglas Engelbart and Ivan Sutherland that really laid the groundwork for the sort of computer experiences we have today. Prior to their work in the 1960s, computers were fairly inaccessible to the layperson, and the interface was a choice between punch cards and a monochrome screen with text.
For more on the early pioneers of the GUI and other user-friendly approaches to computing, see an extended version of this sidebar at www.destinationCRM.com/08Aug.
Contact Senior Editor Marshall Lager at mlager@destinationCRM.com.
Every month, CRM magazine covers the customer relationship management industry and beyond. To subscribe, please visit http://www.destinationcrm.com/subscribe/.